0x00 前言
今天在网上看到关于CVE-2019-16278的漏洞复现文章,然后自己也照个找个复现玩玩,这里来记录一下.
0x01 漏洞描述
Nostromo web server(nhttpd)是一个开源的web服务器,在Unix系统非常流行。
漏洞原因是web服务在对URL进行检查是在URL被解码前,攻击者可以将/转换为%2f就可绕过检查,之前出现过类似漏洞CVE-2011-0751.
影响版本:Nostromo version <= 1.9.6
0x02 漏洞复现
2.1 复现脚本

2.2 随机靶机选择
因为在网站看到别人自己搭环境没有成功,所以,嘿嘿,我就偷个懒,直接使用fofa在互联网上搜一个搞搞。
FOFA关键词:“Nostromo”**,随便用一个美国的试试**

先将exp克隆到本地
1 | git clone https://git.sp0re.sh/sp0re/Nhttpd-exploits.git |

2.3 验证RCE漏洞
使用id命令查看用户权限

使用ifconfig命令查看ip地址等信息。

使用ls命令查看目录文件

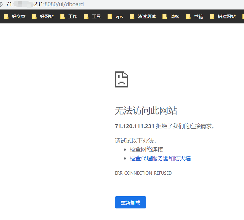
2.4 验证DOS漏洞
先使用curl命令查看目标服务是否正常

使用脚本宕掉服务
/CVE-2019-16279.sh 71.xxx.xxx.231 8080

目标服务已经挂了

0x03 加固修复
官方目前并没有给出修复措施
0x04 参考链接
https://git.sp0re.sh/sp0re/Nhttpd-exploits
https://www.cnblogs.com/mark-zh/p/11728168.html
https://www.daoblogs.org/post-39.html
###


